Nieuwe alinea
Transactie gebruikt informatie
Transacties beschrijven de communicatie tussen partijen op het niveau van een organisatie. Hierbij wordt informatie aangemaakt en overgedragen.
Om de informatie te maken en te verwerken worden gespecialiseerde acties gebruikt. Deze worden door het ontwerppatroon gegenereerd.
De speciale acties worden vanuit de standaard transactie stappen geactiveerd.
Lees verder
Nieuwe alinea
Welke informatie wordt door transacties gebruikt en gemaakt
De stappen in een transactie dragen informatie over en gebruiken de overgedragen informatie. Het kan gaan over een bestelling of een mededeling over het afbreken of de voortgang.
Op basis van de specificatie van een transactie genereert het ontwerp patroon de elementen waarin de informatie zit en wat ermee wordt gedaan,
Informatie bij de initiatie van de transactie
Om de transactie Aanschaffen product tr starten is een specificatie nodig waarin is beschreven wat er moet worden aangeschaft. Dit is de specificatie voor de aanvraag van het product.
Dit start het leveren van het product.
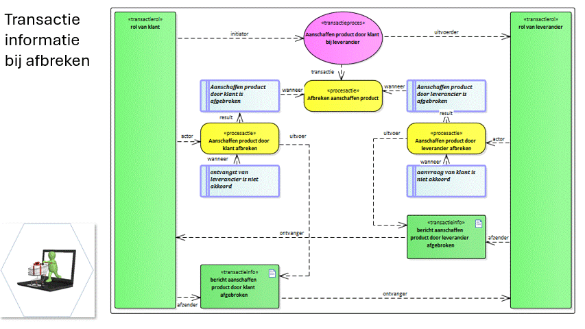
Informatie bij het afbreken van de transactie
Wanneer de transactie wordt afgebroken moet een bericht naar de betrokken rol gestuurd worden.
Bekijk het voorbeeld Afbreken aanschaffen product.
Hierbij kunnen twee berichten uitgewisseld worden. Dit hangt af van de reden voor het afbreken.
De tansactie kan door de uitvoerder worden afgebroken na de initiatie van de transactie.
De transactie kan ook door de initiator worden afgebroken voordat de transactie wordt afgerond.
Zorg dat de vraag duidelijk is
De vraag opnemen in een model.
Uit het model een verhaal opstellen.
Het verhaal valideren.
Uit het model een verhaal opstellen.
Het verhaal valideren.
Maak een analyse van de functionaliteit
Het model aanvullen met functies.
Ook de functies valideren via een verhaal.
Ook de functies valideren via een verhaal.
Onderzoek hoe de functionaliteit te realiseren is
In het model de activiteiten opnemen om de functies te realiseren.


